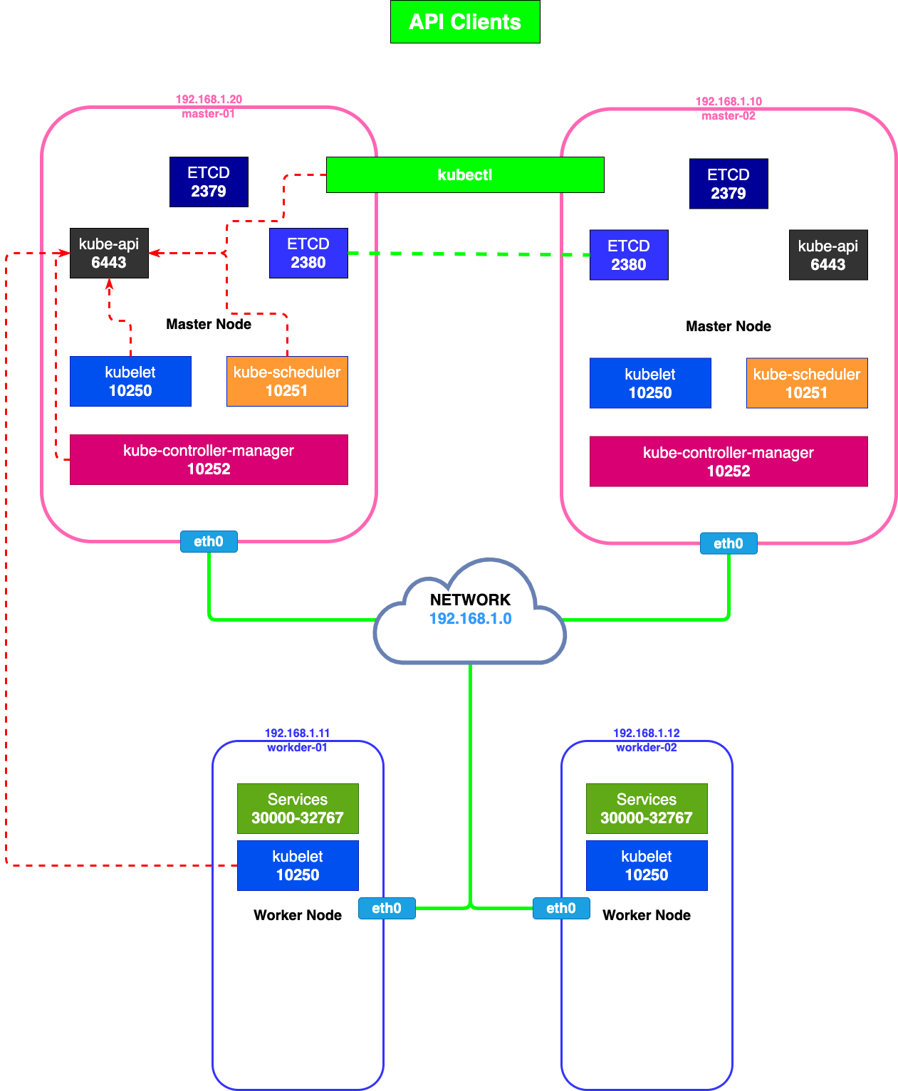
Kubernetes Cluster Network Ports

Kubernetes Network Model Plugins
Plugins
You need to check the
Official DocumentAnd I’m going to post how to install each plugin.
Check Internal IP of Master Node
1
| kubectl get nodes -o wide
|
1
2
3
| NAME STATUS ROLES AGE VERSION INTERNAL-IP EXTERNAL-IP OS-IMAGE KERNEL-VERSION CONTAINER-RUNTIME
controlplane Ready control-plane,master 10m v1.20.0 10.96.191.3 <none> Ubuntu 18.04.5 LTS 5.4.0-1043-gcp docker://19.3.0
node01 Ready <none> 9m16s v1.20.0 10.96.191.6 <none> Ubuntu 18.04.5 LTS 5.4.0-1043-gcp docker://19.3.0
|
Check Network Interface
1
| ip a | grep -C2 10.96.191.3
|
1
2
3
4
5
| 60585: eth0@if60586: <BROADCAST,MULTICAST,UP,LOWER_UP> mtu 1450 qdisc noqueue state UP group default
link/ether 02:42:0a:60:bf:03 brd ff:ff:ff:ff:ff:ff link-netnsid 0
inet 10.96.191.3/24 brd 10.96.191.255 scope global eth0
valid_lft forever preferred_lft forever
60587: eth1@if60588: <BROADCAST,MULTICAST,UP,LOWER_UP> mtu 1500 qdisc noqueue state UP group default
|
You can find eth0 network interface!
eth0 Detail
Check MAC Address of Worker Node
1
2
3
| arp
arp <node-name>
arp node01
|
1
2
| Address HWtype HWaddress Flags Mask Iface
10.96.191.5 ether 02:42:0a:60:bf:04 C eth0
|
Check Default Gateway
1
2
3
4
5
6
| # Show All Gateway
ip route
ip route show
# Specific Gateway
ip route show default
|
Check Ports
1
2
3
4
5
6
7
8
9
10
11
12
13
14
15
16
17
18
19
20
| Active Internet connections (only servers)
Proto Recv-Q Send-Q Local Address Foreign Address State PID/Program name
tcp 0 0 127.0.0.1:45341 0.0.0.0:* LISTEN 4999/kubelet
tcp 0 0 127.0.0.1:10248 0.0.0.0:* LISTEN 4999/kubelet
tcp 0 0 127.0.0.1:10249 0.0.0.0:* LISTEN 6233/kube-proxy
tcp 0 0 127.0.0.1:2379 0.0.0.0:* LISTEN 3863/etcd
tcp 0 0 10.96.191.3:2379 0.0.0.0:* LISTEN 3863/etcd
tcp 0 0 127.0.0.11:32907 0.0.0.0:* LISTEN -
tcp 0 0 10.96.191.3:2380 0.0.0.0:* LISTEN 3863/etcd
tcp 0 0 127.0.0.1:2381 0.0.0.0:* LISTEN 3863/etcd
tcp 0 0 0.0.0.0:8080 0.0.0.0:* LISTEN 692/ttyd
tcp 0 0 127.0.0.1:10257 0.0.0.0:* LISTEN 4008/kube-controlle
tcp 0 0 127.0.0.1:10259 0.0.0.0:* LISTEN 4015/kube-scheduler
tcp 0 0 127.0.0.53:53 0.0.0.0:* LISTEN 602/systemd-resolve
tcp 0 0 0.0.0.0:22 0.0.0.0:* LISTEN 765/sshd
tcp6 0 0 :::10250 :::* LISTEN 4999/kubelet
tcp6 0 0 :::6443 :::* LISTEN 3939/kube-apiserver
tcp6 0 0 :::10256 :::* LISTEN 6233/kube-proxy
tcp6 0 0 :::22 :::* LISTEN 765/sshd
tcp6 0 0 :::8888 :::* LISTEN 5290/kubectl
|